Database 3

SQL 데이터베이스 프로젝트 - 분식집 주문 관리 프로그램

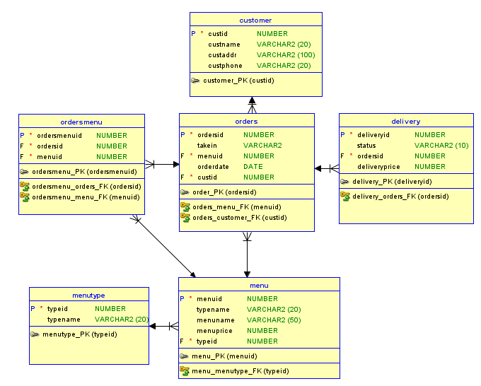
0. 개발환경- Oracle SQL Developer- Windows 10 1. 프로그램 설명* 얌얌분식의 키오스크 앱 데이터베이스 프로그램이다. * 테이블은 총 6개로 구성되어있으며 menu, menutype, orders, ordersmenu, customer, delivery 테이블이 있다. * 각 테이블 당 기본키는 하나씩 지정되어 있다. * 테이블당 지정된 기본키는 number타입의 id로, 외래키로 사용 시 보다 유기적으로 사용할 수 있도록 하기 위해 지정하였다. 2. 물리 모델링 (관계적 모델)   (학원에서 작업했는데, 전날 만들면서 지정해둔 데이터 유형이 다음날 오니까 갑자기 다 unknown으로 되어있었는데(당황), 또 데이터유형이 아예 선택항목에서 다 사라졌었다(황당);; 프로그램 자..

Database 2024.05.07

오라클 SQL Developer - 데이터베이스 접속 오류 (ORA-01017)

데이터베이스 io오류를 해결하고 나니까또 다른 오류가 났다...   ORA-01017 : 사용자명/비밀번호가 부적합, 로그온할 수 없습니다.ORA-01017: invalid username/password; logon denied. 당장 sql을 써야하는데 지금 다시 데이터베이스 접속이 안되는 상황이라 또 구글링을 했다..ㅎ이 문제는 전에 학원에서도 생성할 때 잘 안된 적이 있어서 한번 본 오류 (근데 또 오류가 났네) 이긴 했다.  요렇게 유저아이디와 비밀번호가 생성하려고 하는데 안되는 상황 > 데이터베이스 생성하려고 하니까 접속 오류가 나는 아주그냥 겹경사였다! ㅎㅎ...  그래서 해결과정은우선, 윈도우키+r 을 눌러 cmd(명령 프롬프트)를 관리자 권한으로 실행해주었다. 그 다음, cmd창에서> s..

Database 2024.05.07

오라클 SQL Developer - io 오류로 데이터베이스 접속 안될 때

프로그램 환경구축을 정말 꼼꼼하게 보고 설정을 해야 이후에 오류가 조금이라도 덜 발생할 수 있다는 점을가슴에 또 한번 새기며..하루종일 이 오류를 잡는다고 헤맸기 때문에 기록할 겸 남기는 글 🤯  학원에서 작업하던 데이터베이스를 git으로 pull받아서 작성하던 중,분명 처음에 받아왔을 땐 잘 있었던 데이터베이스가 갑자기 사라지고새로 접속해서 만드려고 테스트를 하니까 상태: 실패 -테스트 실패: IO 오류: The Network Adapter could not establish the connection 라고 떴다.. 구글링을 해본 결과,저 메시지는 데이터베이스가 네트워크와 db간 통신을 하지 못한다는 내용이었고.. 서비스에서 뭘 확인해야 한다고 해서 일단 들어가봤는데,윈도우에서 '서비스' 를 검색해서..

Database 2024.05.07